Web-3|第三章 问剑石!篡天改命!¶
📖 阅读信息
阅读时间:1 分钟 | 中文字符:70
碎碎念¶
数据包拦截 & 篡改
WriteUp¶
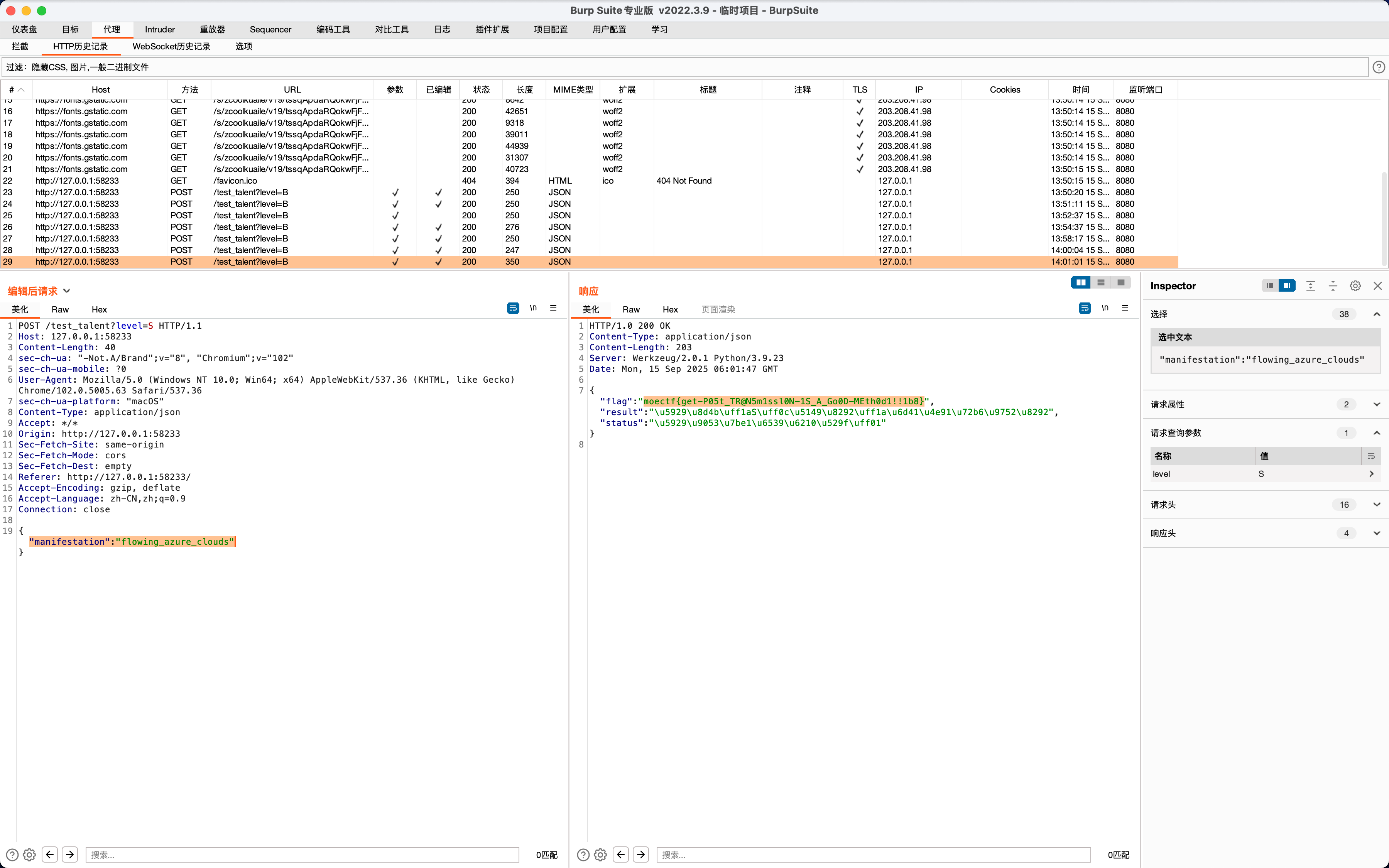
从题目意思很明显能看出需要我们进行数据包拦截和篡改,只要修改 POST 参数路由为 /test_talent?level=S,把请求包内的 json 中的 manifestation 改为 flowing_azure_clouds 即可获得 flag:


最终 flag:moectf{get-P05t_TR@N5m1ssl0N-1S_A_Go0D-MEth0d1!!1b8}
💬 评论
评论系统加载中...